Created By:The Fab Four
The Fab4 are:
Philip Henderson
Laszlo Hollander
Stephen Mah
William Chau
Functional Requirements
Track different link types from a Microsoft Internet
Explorer( links to web pages, pictures, sound files, etc, within the currently
viewed web page).
Create a link data report of the currently open web
page in Microsoft Internet Explorer.
Add summary information to the link data report ( the
data from Usage Tracker ).
Constraints
Limitation on number of trackable link types
( 20 )
System must have Microsoft Internet Explorer.
System must have FrontPage.
System can only be run if one window of Internet
Explorer is open at one time.
if more than one IE window, or IE window and one
or more windows of Windows Explorere (file manager) are open,
the system will not work properly.
Architecture:
The View Info program uses the Observer pattern architecture in its design. This means that an observer is monitoring changes to an external program (Internet Explorer or MS Front Page), and if a change to either is made, the changes are reflected in the data of the observer module.
The diagram below shows the overall architecture of the ViewInfo program.

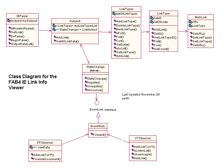
The data structure for this system is shown below in the class diagram. The
class diagram shows only the parts of the COM object, and not parts of Front
Page, the UsageTracker, or Internet Explorer. All code for this part of the
project was written in java using the Microsoft Visual J++ Integrated Development
Environment.
Usage Tracker Description:
When a new link is parsed from an HTML document, the Usage Tracker COM object is notified and a record of this link and the MIME type of the link is saved in the data structure of the usage tracker. For this part of the project, a usage tracker designed by another student group was used. The Usage tracker used with this project was developed in Visual Basic, and produces bar graphs with GIF type images that are embedded into a final report detailing a list of all the hyper links in an HTML page. Details on the Usage Tracker that was developed by the Fab4 group (this group) are available here(click here).
Target and Development Environment
Usage
To use the application, after it has properly been installed according to the instructions in the readme file in the source code section, the menu item "Fab4: View Info" will be available in Internet Explorer under the "Tools" menu. Select this item on any valid web page, and the program will open up an instance of Microsoft Front Page, and start parsing the page in IE. Hyperlink data will start appearing on the design window for Front Page. When all the parsing is complete, the graphs from the usage tracker will be displayed in the document created by Front Page.
See readme file in the source
code section for more info.
Source Code
All source code except for the datastructures in the Structure directory was written by members of the Fab4 Team. Data structure code in the Structure directory was downloaded from the Internet. Source code for the Usage tracker developed by this team is available in the Usage Tracker link above. No source code is available for the other usage tracker that was used for this part of the project, as we did not write it. (ie. two usage trackers were written, both worked, but we weren't allowed to use our own for the project).